June 2018
Beginner
510 pages
13h 7m
English
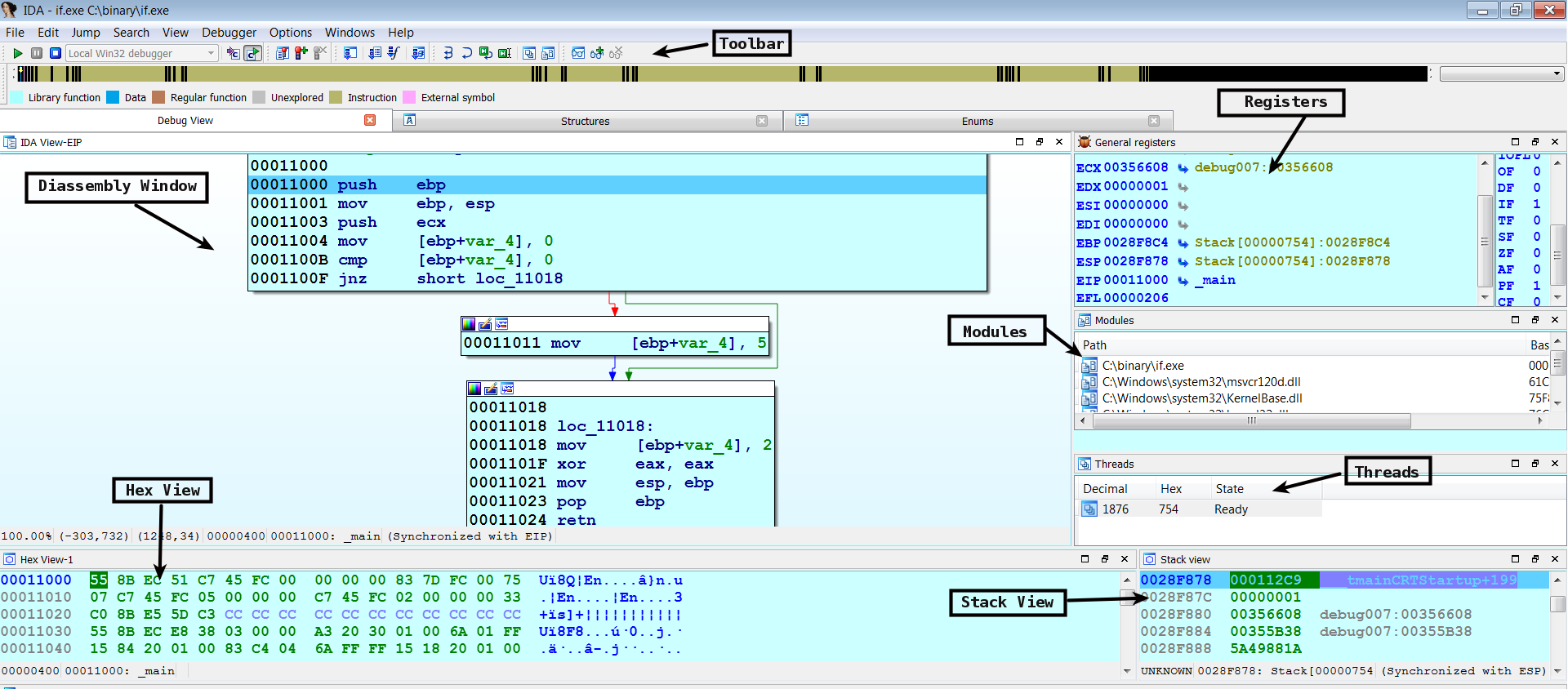
After you launch the program in the IDA debugger, the process will pause, and the following debugger display will be presented to you:

When the process is under debugger control, the disassembly toolbar is replaced with the debugger toolbar. This toolbar consists of buttons related to the debugging functionality (such as process control and breakpoint):