June 2018
Beginner
510 pages
13h 7m
English
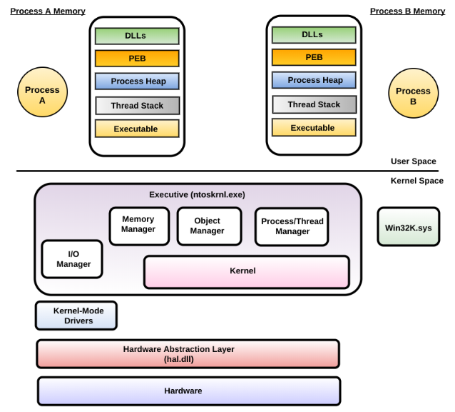
The kernel memory contains the operating system and the device drivers. The following screenshot shows the user-space and kernel space components. In this section, we will mainly focus on the kernel space components:

The kernel memory consists of the following key components: