Skip to Content
Microsoft® SQL Server 2012 Unleashed
book

Microsoft® SQL Server 2012 Unleashed

by Ray Rankins, Paul T. Bertucci, Chris Gallelli, Alex T. Silverstein
December 2013
Intermediate to advanced
1872 pages
153h 31m
English
Sams
Content preview from Microsoft® SQL Server 2012 Unleashed

Analyzing Stored Procedures

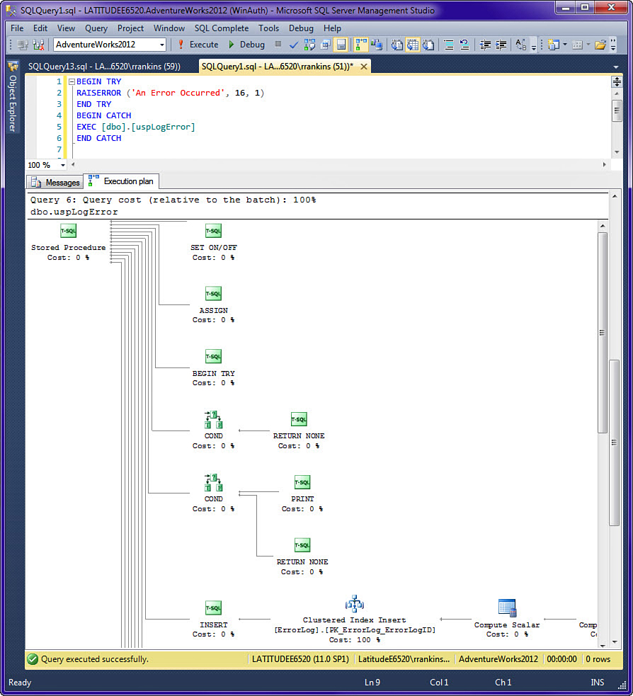
When displaying the estimated execution plan for a stored procedure, you see multiple statement operators as inputs to the Stored Procedure operator, especially if you have any conditional branching in the stored procedure. One operator exists for each statement defined in the stored procedure. When conditional branching occurs in the stored procedure, SQL Server does not know at query optimization time which statements in the stored procedure will actually be executed, so it has to estimate a query plan for each individual statement. An example is shown in Figure 32.7.

Image

FIGURE 32.7 Estimated execution plan for a stored ...

Become an O’Reilly member and get unlimited access to this title plus top books and audiobooks from O’Reilly and nearly 200 top publishers, thousands of courses curated by job role, 150+ live events each month,
and much more.

Read now

Unlock full access

More than 5,000 organizations count on O’Reilly

AirBnbBlueOriginElectronic ArtsHomeDepotNasdaqRakutenTata Consultancy Services

QuotationMarkO’Reilly covers everything we've got, with content to help us build a world-class technology community, upgrade the capabilities and competencies of our teams, and improve overall team performance as well as their engagement.
Julian F.
Head of Cybersecurity
QuotationMarkI wanted to learn C and C++, but it didn't click for me until I picked up an O'Reilly book. When I went on the O’Reilly platform, I was astonished to find all the books there, plus live events and sandboxes so you could play around with the technology.
Addison B.
Field Engineer
QuotationMarkI’ve been on the O’Reilly platform for more than eight years. I use a couple of learning platforms, but I'm on O'Reilly more than anybody else. When you're there, you start learning. I'm never disappointed.
Amir M.
Data Platform Tech Lead
QuotationMarkI'm always learning. So when I got on to O'Reilly, I was like a kid in a candy store. There are playlists. There are answers. There's on-demand training. It's worth its weight in gold, in terms of what it allows me to do.
Mark W.
Embedded Software Engineer

You might also like

Microsoft® SQL Server 2008 R2 Unleashed

Microsoft® SQL Server 2008 R2 Unleashed

Ray Rankins, Paul Bertucci, Chris Gallelli, Alex T. Silverstein
Microsoft SQL Server 2014 Unleashed

Microsoft SQL Server 2014 Unleashed

Ray Rankins, Paul Bertucci, Chris Gallelli, Alex T. Silverstein
Microsoft® SQL Server® 2008 Bible

Microsoft® SQL Server® 2008 Bible

Paul Nielsen, Mike White, Uttam Parui

Publisher Resources

ISBN: 9780133408539Purchase book